오라클로 개발을 진행할떄 여러가지 Tool들이 사용되지만 오라클에서 무료로 제공는 Sqldeveloper로도 여러가지 기능이 제공되어 꽤 쓸만하다.
DB 개발을 하다보면 테이블 갯수가 많아지고 구조가 복잡해지면 직접 테이블 간의 관계를 파악하기가 쉽지 않다.
이럴때 Sqldeveloper의 ERD출력 기능을 활용하면 분석에 많은 도움이 될 수 있다.
우선 상단 메뉴에서 파일 -> Data Modeler -> 임포트 -> 데이터 딕셔너리 를 선택

임포트 하려는 스키마/데이터베이스를 선택한다.

임포트할 객체(테이블)들을 선택한다.

최종 선택 내용 확인 후 완료를 선택한다.

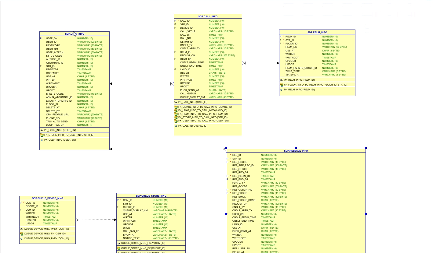
선택한 객체들의 기본적인 내용과 객체간 참조 현황을 분석하여 표현하여 준다.

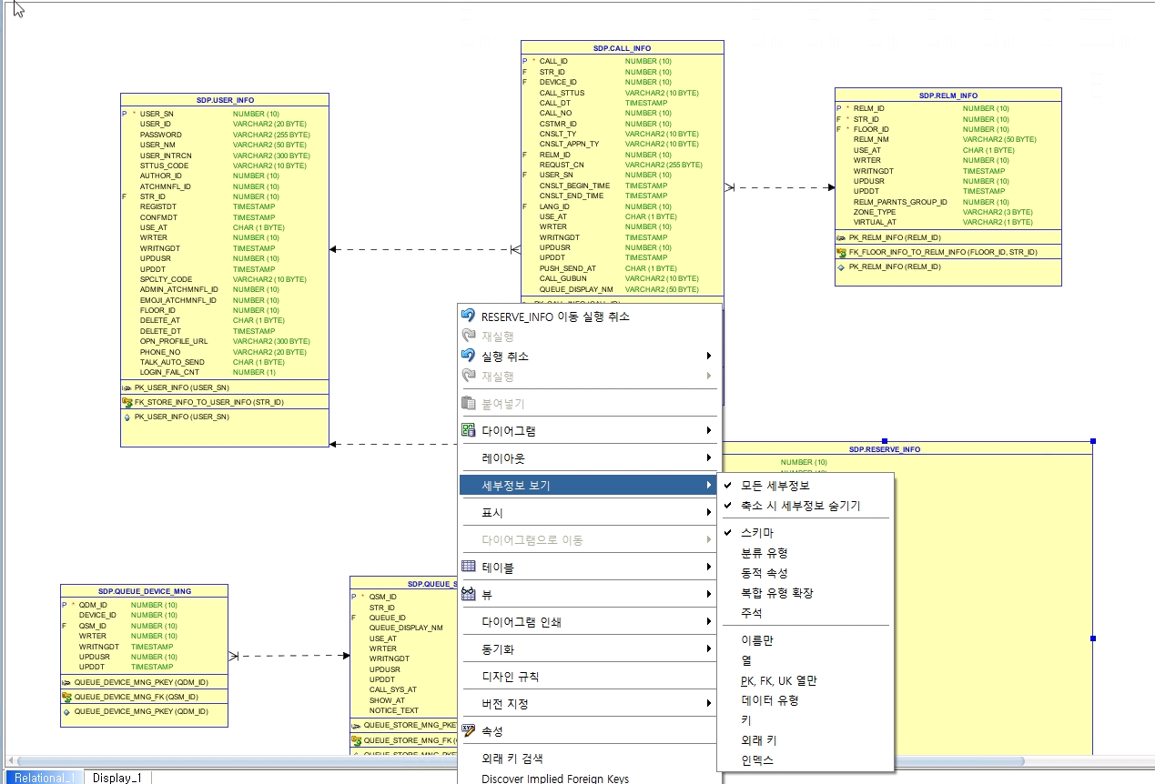
화면의 출력 내용을 Customizing하고자 한다면 원하는 객체를 선택 후 우클릭 -> 세부정보 보기 를 선택하여 원하는 항목의 viewing을 켜고 끌 수 있다.

기본적으로 제약사항들이 입력이 되어있을 경우 모델링이 잘 되지만 명시적으로 fk관계가 생성이 안되어 있을 경우에는 차트에 나타나지 않게 된다.
따라서 이러한 경우에는 Implied Foreign Keys 기능을 사용해 fk관계가 차트에 출력되도록 추가 할 수 있다.
아래와 같이 fk가 명시적으로 등록되지 않았으나 서로 참조관계에 있는 경우가 있을 수 있다(CALL_GROUP)

암묵적 참조를 추가하고자 하는 테이블을 선택 후 -> 우클릭 -> implied Foreign Keys Dialog 를 선택한 후
상단 + 버튼 선택
하단에 Target Object, Refrenced Object 및 참고 또는 참조되는 컬럼을 선택하고 확인을 누른다.

아래와 같이 새로 추가한 암묵적 fk관계가 화살표로 나타나게 된다.

-- The End --
'Database > Oracle' 카테고리의 다른 글
| [Oracle] first_value 함수 사용하기 (0) | 2022.01.18 |
|---|---|
| [Oracle] 파티션 별 순번 매기기 ROW_NUMBER (0) | 2022.01.12 |
| [Oracle] Insert, Update 판단을 한번에... Merge into 구문 살펴보기 (0) | 2022.01.12 |
| [Oracle] sql developer 툴로 데이터베이스 익스포트 하기 (0) | 2021.12.30 |
| [Oracle] WITH 문 사용법 (0) | 2021.12.26 |